跳到主要內容區塊

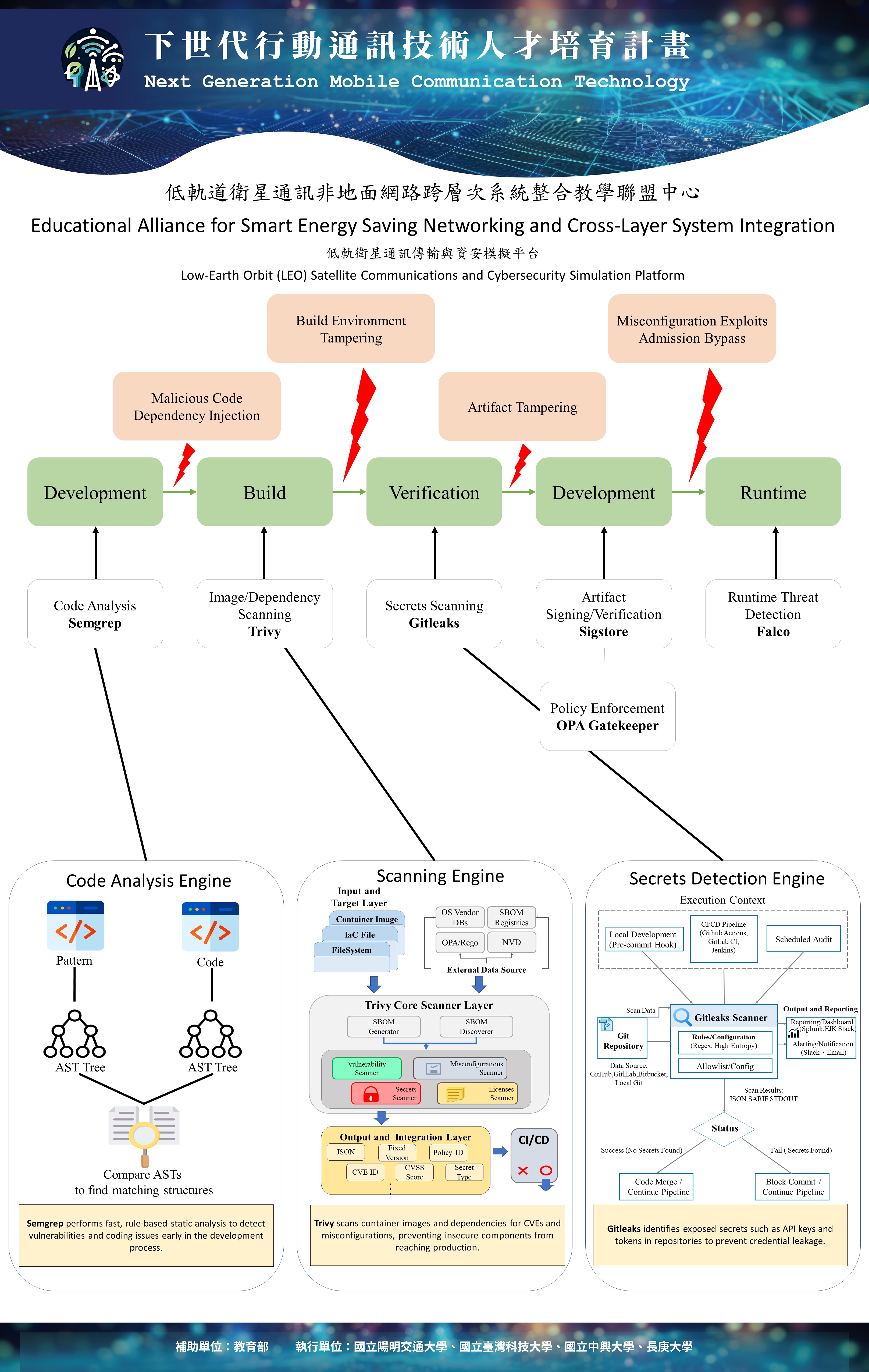
【聯盟】計畫成果展覽_IEEE Global Communications Conference_國立臺灣科技大學|低軌衛星通訊非地面網路跨層次系統整合教學聯盟

展覽團隊
國立臺灣科技大學|低軌衛星通訊非地面網路跨層次系統整合教學聯盟


展覽日期
2025/12/11 08:30-17:00


國立臺灣科技大學|低軌衛星通訊非地面網路跨層次系統整合教學聯盟

/001/Upload/576/relpic/13126/19313/866533e1-809a-4ac4-9468-802eb54ffdf1.jpg

/001/Upload/576/relpic/13126/19313/05f72c06-bb17-44fa-a4de-eca82202ff52.jpg

/001/Upload/576/relpic/13126/19313/fb58e8d2-2b96-411a-9444-7953e0b431be.jpg

/001/Upload/576/relpic/13126/19313/0c9d0ac2-6dbf-4091-aaec-f957717a2a9a.jpg

/001/Upload/576/relpic/13126/19313/f9e406f5-043c-4970-a424-c41595b5177f.jpg

/001/Upload/576/relpic/13126/19313/908d9795-2d21-4417-ba02-80e982b09a7b.jpg